Меня зовут Миша, я основатель MigratePro.tech.
Про продукт в Вастрик клубе можно узнать здесь и регулярные отчёты в рубрике самопиар.
MigratePro уже 1.5+ года и всё это время мы “бутстрэпили”, т.е. развивались на свои, очень бережливо.
Я до последнего отрицал необходимость “просить” финансирование.
Но в начале осени я окончательно сформировал “вижн” и получил ряд чётких сигналов — нет опции “оставаться как есть”.
Или ты растёшь и строишь действительно большую историю, или закрываешься.
Это долгий сложный очень рискованный путь.
Но это настоящее приключение от которого у меня захватывает дух и появляется улыбка на лице.
Сделать что-то значимое для миллионов — то, о чём я мечтаю.
Такой путь точно не пройти одному, поэтому я хочу сделать это публичной историей — чтобы находить людей, которым это откликается.
Интро
Наша миссия — создать продукты, которые поменяют жизни миллионов в лучшую сторону.
Мы уже реализовали социальный проект, который помогал pro bono.
Затем трансформировали его в коммерческий для другой аудитории.
Всё это время развивались не привлекая деньги.
Сейчас наша цель трансформироваться и реализовать миссию.
Помочь миллионам в сфере, которая играет огромную роль в жизни людей.
Карьера — это большая часть жизни, основной доход, окружение и самореализация.
Что уже есть
Продукт

MigratePro.tech сейчас — карьерный акселератор для поиска работы и развития карьеры на глобальном рынке.
Мы помогаем подготовиться ко всем этапам поиска работы и получить оффер с лучшими условиями на западном рынке.
История создания
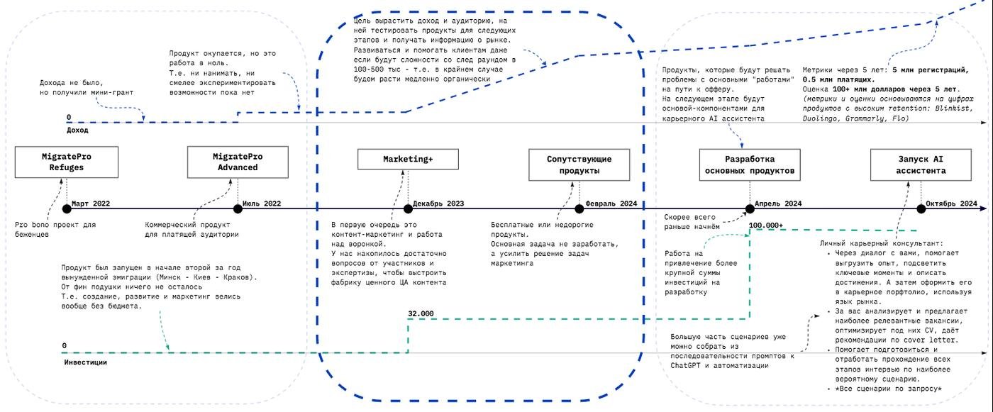
Мы создавали MigratePro как социальный проект — с марта 2022 мы помогали беженцам комплексно подготовиться и найти работу в новой стране.
Затем трансформировали в коммерческий продукт уже для другой аудитории (выделяя места нуждающимся).
Коммерческий продукт сильно доработали, но фокус на комплексной помощи на всех этапах пути к офферу остался.
Результаты
Уже есть:
- Продукт, который пережил десятки итераций.
- Команда сильных профессионалов парт-тайм из HR и Tech сфер.
- Провели 6 потоков pro bono и 15 коммерческих потоков.
- Наши выпускники оставляют классные отзывы, получают офферы, рекомендуют нас знакомым. Отзывы на сайте, моей странице и на других площадках.
- Накоплена экспертиза и социальные доказательства ценности нашего продукта.
- Эксперименты с AI (раз, два): выгрузка опыта и его упаковка с помощью AI-инструментов (ChatGPT, Claude 2)


Что хотим сделать
Мы помогаем подготовиться и найти работу на глобальном рынке.
Те, кто искал работу за границей, знают, что на этом пути много проблем/«работ»: подробно выгрузить свой опыт, описать его на языке рынка, использовать ключевики, заполнить LinkedIn, поддерживать там активность, сделать CV которые понравится и нанимающему менеджеру и ATS, оптимизировать резюме под CV под вакансии, писать cover letter, следить за множеством каналов с вакансиями, собирать вакансии jobtracker, напоминать о себе рекрутеру, строить нетворк, учиться самопрезентации и готовиться к интервью, вести переговоры по офферу… Это далеко не полный список.
Это огромный труд.
А когда оффер получен, нужно не завалить первые три месяца.
И дальше развивать карьеру — выбирать направления, чтобы повышать доход и самореализовываться.
Наш вызов сейчас: максимально автоматизировать и снять эту работу.
Вижн продукта на 5 лет
Наша цель сделать продукт, который поможет в ближайшие 5 лет 5 миллионам человек.
Для этого стать лидером в сфере помощи в трудоустройстве, адаптации на новом месте и карьерном развитии.
Мы сейчас помогаем пройти путь до оффера, знаем какие этапы и проблемы есть на этом пути.
Хотим шаг за шагом, валидируя об рынок каждое решение, создавать продукты, которые будут закрывать “работы” на этом пути.
И постепенно объединить их в AI карьерный ассистент.
Очень скоро большую часть задач найма будет выполнять AI — значит, и помогать в поиске работы должен тоже AI.
Продукт будет партнёром на протяжении всей карьеры:
- Помогает выгрузить опыт, аккумулировать его, сформировать карьерный профиль и портфолио.
- Собирает и анализирует вакансии и другие сигналы рынка.
- Помогает активно или пассивно (только самое интересное) подаваться на вакансии: оптимизировать резюме под вакансии, вести CRM-ку cо статусами, другие работы на этом пути.
- Готовит к следующим этапам воронки найма и переговорам по офферу.
- Помогает пройти самые сложные первые месяцы на новом месте.
- Предлагает как дальше развивать карьеру, находить гармоничные карьерные треки и пути роста дохода.
Когда аудитория и данные по ней станут нашим unfair advantage, сделать дополнительное решение — помогать компаниям выбрать лучших кандидатов (при активном согласии кандидатов).


Как туда придём
Мы планируем растить лояльную аудиторию и постепенно закрывать “работы” которые сейчас есть на пути трудоустройства.
I. Выстраиваем маркетинг и PR бренда
- Выстраиваем работающую систему маркетинга (прежде всего контент-маркетинг).
- Благодаря этому монетизировать текущий продукт, на участниках проверять новые решения, постоянно получать инсайты рынка.
- Запуск сопутствующих продуктов, не требующих разработки.
- Создавать сразу востребованный продукт, который минимально зависит от ситуации на венчурном рынке.
Подаёмся на кратно больший раунд инвестиций на разработку.
II. Создание продуктов, которые закрывают “работы”
- Сформированные аудитория и бренд позволят быстро и дешёво валидировать и итерировать новые продукты.
- Запуск продуктов, которые будут помогать на пути поиска работы: выгрузка опыта, создание и оптимизация CV, сбор и статусы по вакансиям, работа с нетворком, другие работы на этом пути.
III. Изучение рынка найма и формирование бренда экспертов
- Парсинг и анализ информации с LinkedIn, Indeed и других площадок, чтобы рассказывать про тренды и возможности — формировать образ экспертов рынка.
- Аналитика рынка найма для аудитории: скорость миграционных процессов в странах запада, компании/сферы, в которых идёт активный найм, условия для релокации и т.д.
IV. AI карьерный ассистент
- Объединение модулей в один продукт, который станет партнёром на протяжении всей карьеры.
V. B2B продукт подбора кандидатов
- Сделать дополнительное решение — услуги подбора для компаний лучших кандидатов.
На что нужны инвестиции?
Продукт был создан и развивался, без бюджета, максимально «lean».
Всё это время проект существовал за счет основателя и не искал инвестиции.
Мы практически не занимались маркетингом и это было ошибкой.
Сейчас нам важно:
- Рассказывать о себе, давая ценность через контент, собирать аудиторию.
- Формировать доверие у аудитории.
- Пробовать новые каналы партизанского маркетинга и платные каналы.
- Доработать маркетинговую воронку, в частности, сайт.
- Настроить аналитику по маркетинговым каналам.
Зачем:
- Мы увидели как важно собирать аудиторию и формировать доверие.
- Аудитория и бренд позволят зарабатывать на текущем продукте.
- Мы сможем быстро проверять новые гипотезы на лояльной аудитории и участниках курса.
- Узнавать инсайты рынка имея постоянный контакт с его участниками.
Как (реализация):
Информация по запросу
На что именно пойдут деньги (расчёт на месяц):
Информация по запросу
Итого в месяц: 8000 евро
Мы рассчитываем, что достигнем дохода 8000+ евро за 4 месяца, сможем на них развиваться и получить инвестиции для следующего этапа.


О команде
Фулл-тайм участие только Михаила, остальные участники вовлечены парт-тайм.
- Михаил — фаундер и продакт-менеджер.
Был разработчиком, запустил 7+ своих продуктов, перешёл в продакт-менеджеры.
На последнем месте работал продактом в крупнейшем стартап-акселераторе СНГ (ФРИИ).
Миссия создать продукты, которые поменяют жизни миллионов в лучшую сторону.
Беларус, живёт в Польше.
- София — соавтор HR части курса, HR с огромным опытом (15+) в крупных международных компаниях (Nike и т.д.): HR Business Partner, Career Advisor, Recruiter. Живёт в Нидерландах.
- Лана — соавтор тренажёра интервью и курса в целом. Business English Teacher&Coach. Живёт в Грузии.
- Даня — эксперт в теме найма tech специалистов в Европе. Sr. Technical Product Manager HRTech HeyJobs.de. Живёт в Германии.
- Оливия — эксперт в найме на западном рынке. Senior Project Manager at Booking.com. Живёт в Нидерландах.
- Ник — Leading Digital Product Management at Volkswagen Digital Solutions. Провел более 500 интервью в продуктовые команды, нанял 50+ человек. Живёт в Португалии.
Что нужно и что даём взамен
Нужно 32000 евро на 4 месяца.
Расчёты по запросу
Хотели бы закрыть эту сумму от 1-10 со-инвесторов.
Т.е. минимальный чек — 3200 евро.
Что вы получите:
- Долю в продукте. Размер доли будет пропорционален вложенной сумме.
- Участие в чате с другими инвесторами, где будут еженедельные отчёты и, при желании, возможность помогать продукту.
- Приоритетное право на увеличение доли в следующих раундах инвестиций.
Если вам предварительно интересно, но сердце требует больше цифр или какие-то шаги кажутся нелогичными, давайте созвонимся и обсудим.
Почему мне можно доверять
- Трекшн — мы уже прошли путь от нуля к социальному, а затем и коммерческому продукту, есть классная команда, есть много кейсов и отзывов — т.е. мы имеем связь с реальностью и потенциал для большего.
- Отчёты — будут регулярные отчёты как для инвесторов, так и публичные. Как я писал, мы хотим делать публичную историю, чтобы находить единомышленников.
- Договор — все условия будут прописаны в договоре.
Сразу признание ошибки
В своем профиле я обещал бесплатный гайд (мини-курс).
В общем, я не рассчитал нагрузку, мы были вынуждены поменять фокус и заняться другими срочными задачами.
Ребят, я обязательно доделаю и проведу, как и обещал.
Если откликается
Стать со-инвестором
Напишите мне в ТГ @pslvsk.
Я поделюсь подробной информацией и отвечу на ваши вопросы.
Поделиться с тем, кому это может быть интересно
Если вы не готовы инвестировать, но у вас есть знакомые, которым может быть интересно, поделитесь этим постом.
Предложить коллабу
Если вам интересно поработать с нами парт-тайм, напишите!



«Итого в месяц: 8000»
Из контекста понятно, что евро, но если пролистывать не очевидно. Может добавишь валюту?